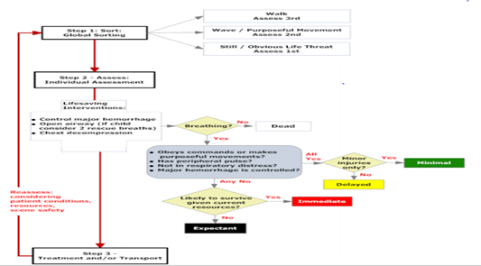
(Sort,Assess,lifesaving intervention,Treatment/Transport) SALT
از جدیدترین سیستمهای تریاژ است که در سال 2008 به عنوان یک روش استاندارد ملی برای حوادث با مصدومین انبوه توسط CDCمعرفی و ثبت شد.
این فرایند با جداسازی کلی بیماران در سه گروه بر اساس دستورهای صوتی ساده آغاز می شود. اولین دستور این است که ” آیا شما می توانید در این محدوده راه بروید؟ ” مصدومینی که می توانند به سمت یک محدوده معین حرکت کنند در سومین گروه برای ارزیابی قرار می گیرند چون نشان دهنده این است که احتمالا علایم حیاتی پایداری خواهند داشت. سپس تریاژ کننده می گوید“ اگر به کمک احتیاج داریدلطفا دست یا پای خود را تکان دهید و من طی چند دقیقه خود را به شما خواهم رساند( دومین گروه ارزیابی). مصدومینی که ساکت و بیحرکت هستند یا شرایط تهدیدکننده حیات از قبیل خونریزی شدید، انسداد راه هوایی و یا کاهش سطح هوشیاری دارند زودتر از دیگران مورد ارزیابی قرار می گیرند( اولین گروه ارزیابی). سپس بعد ار مشخص شدن سه گروه ارزیابی، مصدومین به صورت فردی( ابتدا گروه اول ارزیابی در مرحله اول) بررسی و برچسب گذاری میشوند. در این تریاژ علاوه بر رنگهای استاندارد قبلی شامل قرمز، زرد، سیاه و سبز، از رنگ خاکستری برای بیماران در انتظار که شانس کمی برای بقاء داشته ولی هنوز زنده اند استفاده می گردد. اقداماتی که در این تریاژ توصیه می شود شامل بازکردن راه هوایی، کنترل خونریزی خارجی، تزریق آنتی دوت برای برخی مسمومیت ها و توراکوستومی سوزنی برای پنوموتوراکس فشارنده می باشد.
الگوریتم تریاژSALT
دیدگاه خود را بنویسید